前言
迷你主机市场竞争激烈,各品牌都在寻求突破。零刻EQ13作出了进一步的创新,采用内置电源设计,大大简化了桌面布线,提升了桌面整洁度,这在入门级迷你主机中非常少见。除此之外,EQ13采用了与高端型号SER8相同的MSC2.0散热系统,有望在保持静音的同时提供更稳定的性能表现,下面为大家带来这款Mini PC的使用体验
▲零刻EQ13搭载了Intel N200处理器,提供藏青蓝和千禧灰两种配色选择开箱
▲包装盒正面是EQ13 Mini PC的图片,颜色为藏青蓝 ▲EQ13配备了一根HDMI线和一根电源线。由于EQ13电源内置,节省了不少包装盒空间 ▲EQ13机身是塑料外壳,采用特殊涂层,抗指纹效果不错 ▲底部有EQ的标识,并贴心的准备了拉环,方便用户拆卸底盖 ▲零刻EQ13 Mini PC正面IO接口一览1.USB3.2 Gen2 Type-A(10Gbps)
2.3.5mm音频插孔
3.CMOS清空按钮
4.USB3.2 Gen2 Type-C(10Gbps)
5.电源按钮 ▲零刻EQ13 Mini PC背面IO接口一览
1.2x USB3.2 Gen2 Type-A(10Gbps)
2.USB2.0
3.HDMI 2.0(4K 60Hz)
4.2x 1G LAN
5.C8电源插孔
BIOS
▲BIOS主页面,这里可以看到CPU是Intel N200,四核心四线程,内存是DDR4 3200MHz 16GB ▲Advanced页面 ▲CPU支持VMX和AVX(虚拟化技术),能效核默认全部启用 ▲默认PL1为20W,禁用PL2。此时BIOS 将为PL2功率限制和PL2 时间窗编程设定为默认值 ▲温度策略 ▲TPM2.0支持 ▲CPU温度、系统温度、CPU风扇转速、电压等信息 ▲CPU风扇策略和系统风扇策略,默认为自动模式。可以手动设置,或者全速运行 ▲内存参数设定系统信息
▲EQ13搭载了Intel N200 CPU,内存容量为16G(单通道)。预装系统是正版Windows 11 22H2专业版 ▲设备管理器信息,CPU是Intel N200 四核心四线程,核显为Intel UHD,无线网卡为AX101 ▲AIDA64信息,CPU的PL1为20W,PL2为25W ▲CPU ID ▲HWiNFO CPU和GPU信息 ▲PCIe通道分布信息温度和功耗
▲CPU PL1=20W PL2=25W ,Stress FPU 10分钟;使用HWiNFO来记录CPU温度,核心频率以及CPU功耗;整个过程持续10分钟,CPU有触发功耗墙,但没有过热降频 ▲Stress FPU,进入PL2阶段,此时CPU功率维持在24.24W左右,经过30秒进入PL1阶段,此时CPU功率维持在20W左右 ▲Stress FPU,进入PL2阶段,此时CPU核心频率维持在3.19GHz,经过30秒进入PL1阶段,此时CPU核心频率在2.79-2.89GHz波动 ▲在PL2阶段,CPU温度最高可以达到72℃左右,进入PL1阶段后温度不超过70℃噪音
CPU在Stress FPU 30秒后进入PL2阶段就趋于稳定了。所以这里设置噪音采集时长为1分钟,每秒采集一次,观察这段时间内噪音变化
▲环境噪音60秒内噪音最大为34.9dB,噪音最低为34.7dB,噪音平均值在34.7dB ▲CPU PL1=20W PL2=25W时,Stress FPU 60秒内噪音最大为35.5dB,噪音最低为34.9dB,噪音平均值在35.1dB。高负载下噪音接近环境噪音,可以说十分优秀 ▲图表汇总性能测试
解码性能
▲hevc编码4k 60fps视频播放测试,帧率32.1FPS ▲VP9编码4k 60fps视频播放测试,帧率36.2FPS ▲AV1编码4k 60fps视频播放测试,帧率37.5FPS ▲AV1编码8k 60fps视频播放测试,帧率12.8FPS内存性能
▲DDR4 3200MHz 单通道内存性能GPU性能
▲Geekbench 6 GPU测试,OpenCL分数为3847 ▲3DMark Time Spy分数421,显卡分数369,CPU分数2211 ▲3DMark Fire Strike分数1228,显卡分数1309,物理分数7177,综合分数454 ▲3D Mark Night Raid分数4961,显卡分数5345,CPU分数3526 ▲图表汇总CPU性能
▲CPU-Z测试分数;单线程382.0,多线程1405.6 ▲WINRAR 7.00单线程和多线程测试 ▲7-Zip 24.05单线程和多线程测试 ▲Geekbench 6测试,单核心分数为1297,多核心分数为3326 ▲CINEBENCH R23测试,单核心分数为899pts,多核心分数为2139pts ▲CINEBENCH 2024测试,单核心分数为65pts,多核心分数为187pts ▲V-Ray Benchmark得分2322 ▲x264 FHD Benchmark,x264视频编码测试程序。Intel N200每秒可渲染17.6帧 ▲3DMark CPU Profile测试,可以测试CPU在不同线程下的性能表现 ▲PCMARK 10分数3322;常用基本功能得分6952,生产力得分5615,数位内容创作得分2550 ▲数据汇总SATA SSD性能
▲零刻EQ13搭载的SSD采用SATA协议,容量为512GB ▲CrystalDiskMark测试 ▲TxBENCH测试软路由体验
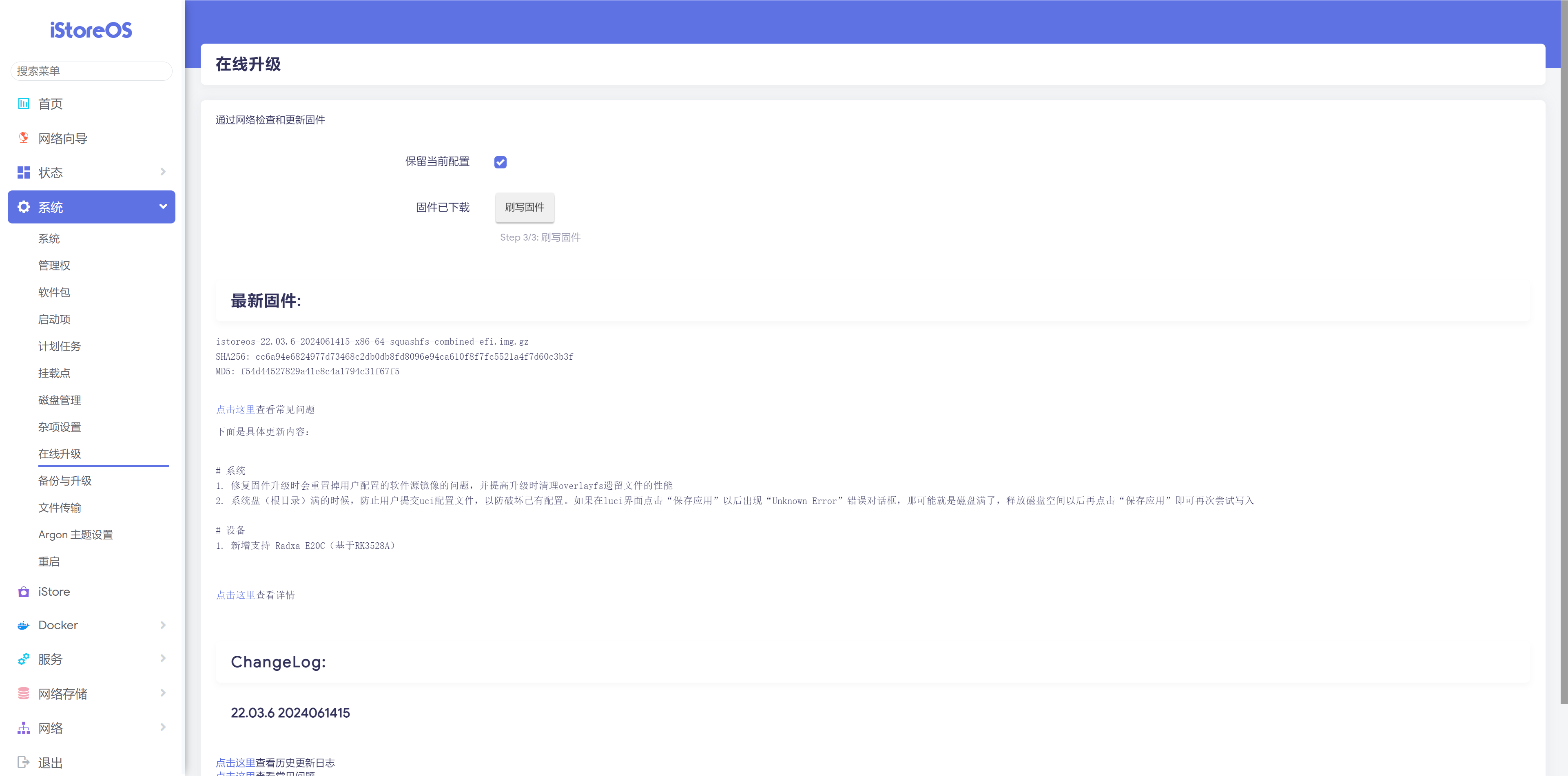
iStore OS
▲EQ13刷入iStoreOS,默认登录账号root,密码password ▲进入iStoreOS页面后点击网络向导,配置联网,这里有三种方式,分别为宽带拨号连接、连接现有路由器、配置为旁路由 ▲宽带拨号连接需要填入自己的宽带账号和密码 ▲前端有路由器的话选择连接现有路由器即可 ▲旁路由模式适合一些有特殊需求的小伙伴 ▲连网后回到主页面就可以看到已联网,网络接口状态也是一览无遗 ▲往下拉就可以看到当前的CPU工作温度,CPU使用率,内存使用率等等;设备型号为EQ13 ▲联网后的第一件事是检查是否有新的固件,有的话可以更新到最新来获得新功能 ▲iStore中可以选择自己需要的插件,像Unifi控制器,UU游戏加速器都是很不错的插件总结
▲零刻EQ13是一款定位于入门级办公和家庭娱乐的迷你主机,各方面表现可圈可点1、外观设计
采用塑料材质外壳,表面有特殊涂层工艺,抗指纹能力强,且有不同配色可选,外观设计简约而精致。内置电源使得EQ13的体积更为小巧,便于携带
2、散热系统
搭载了MSC2.0散热系统,改进的风道设计和大尺寸静音风扇,能提供了良好的散热效果,从测试结果看,高负载运行条件下,CPU温度可以稳定在70℃
3、性能表现
EQ13搭载的Intel N200处理器提供了比前代N100更强的性能,尤其在多核处理上有所提升。图形处理方面,GPU支持多种视频格式的硬解,流程观看4K视频,适合作为一台家庭影院PC
4、噪音水平
即使在高负载下,零刻EQ13的噪音控制也非常出色,风扇噪音最高不超过35.5dB
零刻EQ13作为一款入门级迷你主机,在设计、散热、扩展性等方面均表现出色,虽然在性能测试中与零刻的高端Mini PC无法相比,但EQ13可以作为一台软路由或者HTPC都是非常适合的
































































